Modeling of membrane separation of liquid mixture in Aspen HYSYS
https://doi.org/10.32362/2410-6593-2025-20-1-75-88
EDN: WUFZOJ
Abstract
Objectives. To develop and subsequently verify the calculation block of the mass transfer process in the pervaporation membrane module based on a HybSi® ceramic membrane using experimental data as a basis for the verification process.
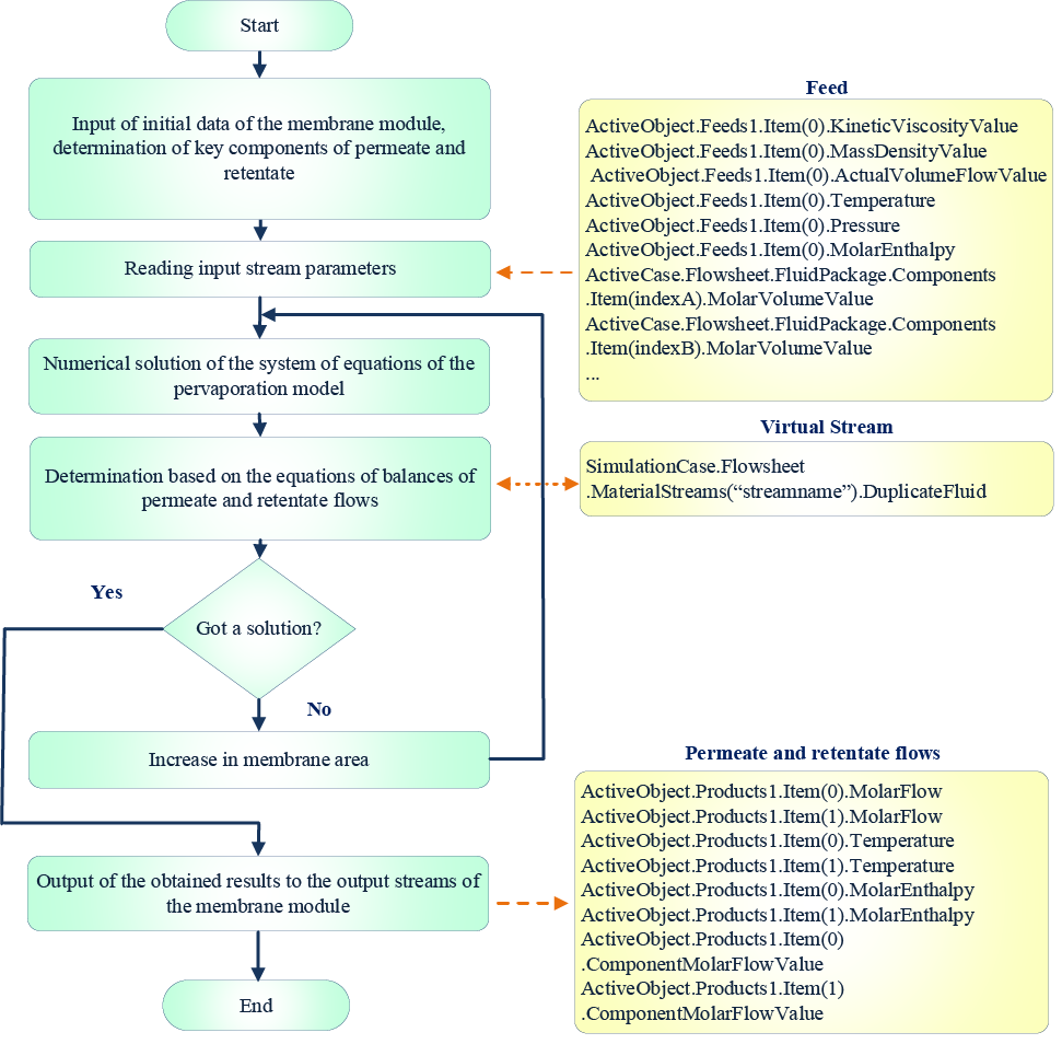
Methods. The task was implemented using a mathematical simulation within the Aspen HYSYS application package, which is designed for modeling chemical engineering processes. The differential equations of the mathematical model were represented as a system of difference equations, which were then solved numerically with an adaptive area step. The membrane pervaporation module of area S during its modeling is divided into n intervals, based on ensuring within the ith interval the condition that the temperature change ΔТ is less than 1°C. A model was constructed to simulate the performance of the membrane module under isothermal and adiabatic operating conditions.
Results. The mathematical model of the pervaporation process employed in the developed computational membrane pervaporation module considers variations in the concentration and temperature of the feedstock flux along the surface of the HybSi® membrane. The performance of the software module was evaluated by comparing the calculated results with the available experimental data for the dehydration of ethanol and isopropanol. The results demonstrated a high degree of agreement for three isotherms (60, 70, and 80°C) and two variations of pressure on the permeate side (5 and 20 mm Hg). Modeling of the operation of the membrane module with the area of 1 m2 in adiabatic mode showed that the processes of alcohol dehydration on HybSi® membranes are accompanied by significant thermal effects associated with heat consumption to provide evaporation through the membrane due to large transmembrane fluxes.
Conclusions. The comparative analysis of the results of modeling the HybSi® membrane module in isothermal and adiabatic modes of operation demonstrated that the calculation of the membrane module without consideration of thermal effects results in significant errors. These include an overestimation of the permeate flow rate by up to 50% and an underestimation of the water concentration in the retentate by up to 1.3–1.8 times. It can be reasonably deduced that the omission of thermal effects in design calculations will result in a considerable underestimation of the requisite membrane module surface area.
About the Authors
A. V. MalyginRussian Federation
Alexander V. Malygin, Cand. Sci. (Eng.), Acting Head of the Department of Systems Engineering
Scopus Author ID 57189716825, ResearcherID J-8948-2017
68, Karl Marx ul., Kazan, 420015
Competing Interests:
The authors declare no conflicts of interest.
I. I. Emel’yanov
Russian Federation
Ilya I. Emel’yanov, Cand. Sci. (Eng.), Associate Professor, Department of Systems Engineering
Scopus Author ID 56609966600, ResearcherID AAH-7924-2019
68, Karl Marx ul., Kazan, 420015
Competing Interests:
The authors declare no conflicts of interest.
R. V. Semin
Russian Federation
Roman V. Semin, Master Student
68, Karl Marx ul., Kazan, 420015
Competing Interests:
The authors declare no conflicts of interest.
A. R. Fazlyev
Russian Federation
Azat R. Fazlyev, Cand. Sci. (Eng.), Associate Professor, Department of Processes and Apparatuses of Chemical Technology
Scopus Author ID 56413092300, ResearcherID F-5385-2016
68, Karl Marx ul., Kazan, 420015
Competing Interests:
The authors declare no conflicts of interest.
N. N. Ziyatdinov
Russian Federation
Nadir N. Ziyatdinov, Dr. Sci. (Eng.), Professor, Department of Systems Engineering
Scopus Author ID 8157424700, ResearcherID AAH-7789-2019
68, Karl Marx ul., Kazan, 420015
Competing Interests:
The authors declare no conflicts of interest.
А. V. Klinov
Russian Federation
Alexander V. Klinov, Dr. Sci. (Eng.), Professor, Head of the Department of Processes and Apparatuses of Chemical Technology
Scopus Author ID 36907475500, ResearсherID K-8270-2017
68, Karl Marx ul., Kazan, 420015
Competing Interests:
The authors declare no conflicts of interest.
References
1. Timoshenko A.V., Anokhina E.A., Rudakov D.G., Tatsievskaya G.I., Matyushenkova Yu.V. Power saving in distillation using complexes with coupled flows. Vestnik MITHT (Fine Chem. Technol.). 2011;6(4):28–39 (in Russ.).
2. Anokhina E.A., Shleynikova E.L., Timoshenko A.V. Energy efficiency of complexes with partially coupled thermal and material flows for extractive distillation of methyl acetate – chloroform mixture. Vestnik MITHT (Fine Chem. Technol.). 2013;8(2):18–25 (in Russ.).
3. Raeva V.M., Sebyakin A.Y., Sazonova A.Y., Frolkova A.K. The choice of possible entrainers for the extractive distillation of binary mixture benzene – cyclohexane. Vestnik MITHT (Fine Chem. Technol.). 2011;6(1):43–53 (in Russ.).
4. Sander U., Soukup P. Design and operation of a pervaporation plant for ethanol dehydration. J. Membr. Sci. 1988;36: 463–475. https://doi.org/10.1016/0376-7388(88)80036-X
5. Jyothi M.S., Reddy K.R., Soontarapa K., et al. Membranes for dehydration of alcohols via pervaporation. J. Environ. Manage. 2019;242:415–429. https://doi.org/10.1016/j.jenvman.2019.04.043
6. Raza W., Wang J., Yang J., Tsuru T. Progress in pervaporation membranes for dehydration of acetic acid. Sep. Purif. Technol. 2021;262:11833. https://doi.org/10.1016/j.seppur.2021.118338
7. Akberov R.R., Farakhov M.I., Klinov A.V., et al. Dehydration of diethylene glycol by pervaporation using HybSi ceramic membranes. Theor. Found. Chem. Eng. 2014;48(5):650–655. https://doi.org/10.1134/S0040579514030014 [Original Russian Text: Akberov R.R., Farakhov M.I., Maryakhina V.A., Kirichenko S.M., Fazlyev A.R., Klinov A.V., Malygin A.V. Dehydration of diethylene glycol by pervaporation using HybSi ceramic membranes. Teoreticheskie Osnovy Khimicheskoi Tekhnologii. 2014;48(5):594–600 (in Russ.). https://doi.org/10.7868/S0040357114030014 ]
8. Zheng P., Li C., Wang N., Li J., An Q. The potential of pervaporation for biofuel recovery from fermentation: An energy consumption point of view. Chinese J. Chem. Eng. 2019;27(6):1296–1306. https://doi.org/10.1016/j.cjche.2018.09.025
9. Liu H.-X., Wang N., Zhao C., Ji S., Li J.-R. Membrane materials in the pervaporation separation of aromatic/aliphatic hydrocarbon mixtures. Chinese J. Chem. Eng. 2018;26(1): 1–16. https://doi.org/10.1016/j.cjche.2017.03.006
10. Yushkin A.A., Golubev G.S., Podtynnikov I.A., et al. Separation of mixtures of polar and nonpolar organic liquids by pervaporation and nanofiltration (review). Pet. Chem. 2020;60(11):1317–1327. https://doi.org/10.1134/S0965544120110201 [Original Russian Text: Yushkin A.A., Golubev G.S., Podtynnikov I.A., Borisov I.L., Volkov V.V., Volkov A.V. Separation of mixtures of polar and nonpolar organic liquids by pervaporation and nanofiltration (review). Neftekhimiya. 2020;60(6): 863–874 (in Russ.). https://doi.org/10.31857/S0028242120060209 ]
11. Mortaheb H., Ghaemmaghami F., Mokhtarani B. A review on removal of sulfur components from gasoline by pervaporation. Chem. Eng. Res. Des. 2012;90(3):409–432. https://doi.org/10.1016/j.cherd.2011.07.019
12. Mukherjee M., Roy S., Bhowmick K., et al. Development of high performance pervaporation desalination membranes. Process Safety and Environmental Protection. 2022;159: 1092–1104. https://doi.org/10.1016/j.psep.2022.01.076
13. Vane L. Review of pervaporation and vapor permeation process factors affecting the removal of water from industrial solvents. J. Chem. Technol. Biotechnol. 2020;95(3):495–512. https://doi.org/10.1002/jctb.6264
14. Kancherla R., Nazia S., Kalyani S., Sridhar S. Modeling and simulation for design and analysis of membrane-based separation processes. Computer. & Chem. Eng. 2021;148:107258. https://doi.org/10.1016/j.compchemeng.2021.107258
15. Koczka K., Mizsey P., Fonyo Z. Rigorous modelling and optimization of hybrid separation processes based on pervaporation. Central European Journal of Chemistry. 2007;5(4): 1124–1147. https://doi.org/10.2478/s11532-007-0050-8
16. Verhoef A., Degreve J., Huybrechs B., et al. Simulation of a hybrid pervaporation–distillation process. Computer. & Chem. Eng. 2008;32(6):1135–1146. https://doi.org/10.1016/j.compchemeng.2007.04.014
17. Valentínyi N., Mizsey P. Comparison of pervaporation models with simulation of hybrid separation processes. Periodica Polytechnica: Chemical Engineering. 2014;58(1):7–14. https://doi.org/10.3311/PPch.7120
18. Kozlova A.A., Trubyanov M.M., Atlaskin A.A., et al. Modeling membrane gas and vapor separation in the aspen plus environment. Membranes and Membrane Technologies. 2019;1(1):1–5. https://doi.org/10.1134/S2517751619010049 [Original Russian Text: Kozlova A.A., Trubyanov M.M., Atlaskin A.A., Yanbikov N.R., Shalygin M.G. Modeling membrane gas and vapor separation in the aspen plus environment. Membrany i membrannye tekhnologii. 2019;9(1):3–8 (in Russ.). https://doi.org/10.1134/S2218117219010048 ]
19. Csefalvay E., Szitkai Z., Mizsey P., Fonyo Z. Experimental data based modelling and simulation of isopropanol dehydration by pervaporation. Desalination. 2008;29(1–3):4–108. https:// doi.org/10.1016/j.desal.2007.07.029
20. Toth A.J., Andre A., Haaz E., Mizsey P. New horizon for the membrane separation: Combination of organophilic and hydrophilic pervaporations. Sep. Purif. Technol. 2015;156(2): 432–443. https://doi.org/10.1016/j.seppur.2015.10.032
21. Rautenbach R., Herion C., Meyer-Blumenroth U. Engineering aspects of pervaporation: Calculation of transport resistances, module optimization and plant design. In: Huang R.Y.M. (Ed.). Pervaporation Membrane Separation Processes. Amsterdam: Elsevier; 1991. Chap. 3. P. 181–191.
22. Valentínyi N., Cséfalvay E., Mizsey P. Modelling of pervaporation: Parameter estimation and model development. Chem. Eng. Res. Des. 2013;91(1):174–183. https://doi.org/10.1016/j.cherd.2012.07.001
23. Tóth A.J., Mizsey P. Methanol removal from aqueous mixture with organophilic pervaporation: Experiments and modeling. Chem. Eng. Res. Des. 2015;98:123–135. https://doi.org/10.1016/j.cherd.2015.04.031
24. Koch K., Gorak A. Pervaporation of binary and ternary mixtures of acetone, isopropyl alcohol and water using polymeric membranes: Experimental characterisation and modeling. Chem. Eng. Sci. 2014;115:95–114. https://doi.org/10.1016/j.ces.2014.02.009
25. Castricum H.L., Kreiter R., van Veen H.M., et al. Highperformance hybrid pervaporation membranes with superior hydrothermal and acid stability. J. Membrane Sci. 2008;324(1–2):111–118. https://doi.org/10.1016/j.memsci.2008.07.014
26. Van Veen H.M., Rietkerk M.D.A., Shanahan D.P., et al. Pushing membrane stability boundaries with HybSi® pervaporation membranes. J. Membrane Sci. 2011;380(1–2): 124–131. https://doi.org/10.1016/j.memsci.2011.06.040
27. Klinov A.V., Akberov R.R., Fazlyev A.R., Farakhov M.I. Experimental investigation and modeling through using the solution-diffusion concept of pervaporation dehydration of ethanol and isopropanol by ceramic membranes HybSi. J. Membrane Sci. 2017;524:321–333. https://doi.org/10.1016/j.memsci.2016.11.057
28. Wijmans J.G., Baker R.W. The solution-diffusion model: a review. J. Membrane Sci. 1995;107(1–2):1–21. https://doi.org/10.1016/0376-7388(95)00102-I
29. Song K.M., Hong Y.K., Yu J., et al. Influence of Temperature Drop by Phase Transition on Pervaporation Processes in Vapor Phase Feed. Korean J. Chem. Eng. 2002;19(2):290–295. http://doi.org/10.1007/BF02698416
30. Vatankhah F., Moheb A., Mehrabani-Zeinabad A. A study on the effects of feed temperature and concentration on design of a multi-stage pervaporation system for isopropanol-water separation using commercial available modules with interstage heating. J. Membrane Sci. 2021;618:118717. https://doi.org/10.1016/j.memsci.2020.118717
31. Kubaczka A., Kamiński W., Marszałek J. Predicting mass fluxes in the pervaporation process using Maxwell-Stefan diffusion coefficients. J. Membrane Sci. 2018;546:111–119. https://doi.org/10.1016/j.memsci.2017.08.074
Supplementary files
|
|
1. Algorithm for calculating the membrane module | |
| Subject | ||
| Type | Исследовательские инструменты | |
View
(246KB)
|
Indexing metadata ▾ | |
- The mathematical model of the pervaporation process employed in the developed computational membrane pervaporation module considers variations in the concentration and temperature of the feedstock flux along the surface of the HybSi® The performance of the software module was evaluated by comparing the calculated results with the available experimental data for the dehydration of ethanol and isopropanol.
- Modeling of the operation of the membrane module with the area of 1 m2 in adiabatic mode showed that the processes of alcohol dehydration on HybSi® membranes are accompanied by significant thermal effects associated with heat consumption to provide evaporation through the membrane due to large transmembrane fluxes.
Review
For citations:
Malygin A.V., Emel’yanov I.I., Semin R.V., Fazlyev A.R., Ziyatdinov N.N., Klinov А.V. Modeling of membrane separation of liquid mixture in Aspen HYSYS. Fine Chemical Technologies. 2025;20(1):75-88. https://doi.org/10.32362/2410-6593-2025-20-1-75-88. EDN: WUFZOJ
JATS XML






















